Lotus Notes + Websphere Mq

vincent_vega

Well-known member
02.04.2005
149
1
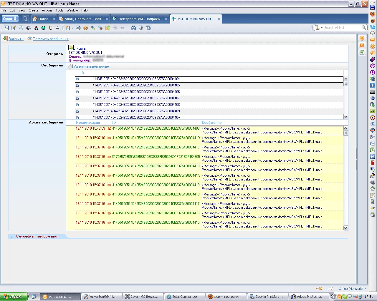
Небольшая база под лотус для просмотра сообщений в очереди и удалении сообщений из очереди.
Написал по работе, решил поделиться, может кому-то пригодится :D
Посмотреть вложение wsmqlotus.7z

Untitled_1.png
Untitled_2.png
Untitled_3.png
 
Мы в соцсетях:

Взломай свой первый сервер и прокачай скилл — Начни игру на HackerLab